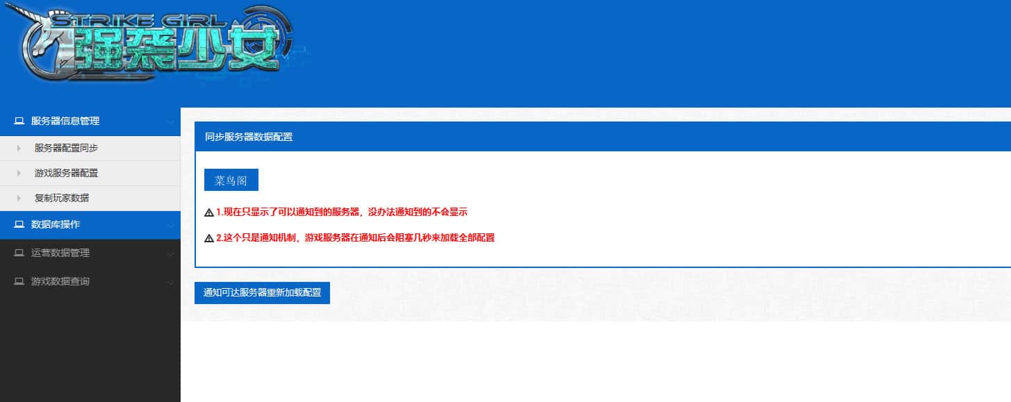
【超时空战姬】-Linux手工服务端+运营后台+详细搭建教程
![[手工架设] 【超时空战姬】-Linux手工服务端+运营后台+详细搭建教程](http://static.527wan.top/wp-content/uploads/2025/07/5a9845bc4120250726201439.jpg)
下载地址
本站使用静态缓存,登录后获取实时最新资源下载。推荐使用QQ登录,会自动完成注册。
如遇夸克/网盘资源失效,请发帖反馈。站长会积极补链,同时在您的帖子下方评论告知。
如遇夸克/网盘资源失效,请发帖反馈。站长会积极补链,同时在您的帖子下方评论告知。
© 版权声明
资源来源于互联网,供学习交流。如涉侵权,请邮件联系,将予七日内处理。
请在下载后24小时内删除,切勿商用。使用者需自行承担相应法律责任,发布者概不负责。
请在下载后24小时内删除,切勿商用。使用者需自行承担相应法律责任,发布者概不负责。
THE END










请登录后发表评论
注册
社交账号登录